|
<< Hier KLicken um eine Inhaltsübersicht anzuzeigen >> Navigation: Warenwirtschaft > Extras > Intrahandelsstatistik > Bearbeiten von Monatsmeldungen > Die Karteikarte "Allgemein" |
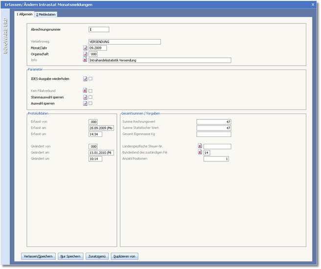
Hier werden die allgemeinen Meldedaten verwaltet:

Die Abrechnungsnummer wird vom Programm fortlaufend vergeben.
VERKEHRSWEG
Hier ist der in den Adressstammdaten (Intrastatgruppen) hinterlegte Verkehrsweg ersichtlich.
Berichtszeitraum ist grundsätzlich der Kalendermonat, in dem der innergemeinschaftliche Warenverkehr stattgefunden hat. Der innergemeinschaftliche Warenverkehr kann ausnahmsweise auch im darauf folgenden Monat gemeldet werden, wenn die dem Warenverkehr und seiner statistischen Meldung zugrunde liegende Rechnung (auch Proformarechnungen oder Teilrechnungen) erst im darauf folgenden Monat ausgestellt bzw. vorgelegt wird.
Hinweis: |
Auf jeden Fall muss ein innergemeinschaftlicher Warenverkehr spätestens im darauf folgenden Monat statistisch angemeldet werden, auch wenn sich die Rechnungsstellung bzw. der Rechnungseingang weiter verzögert. Im Beleg können Sie sowohl den Berichtsmonat als auch die Meldungseinstellung belegbezogen ändern. |
Anzugeben ist die vom Statistischen Bundesamt zugeteilte 3stellige Nummer zur Unterscheidung von getrennt zur Statistik meldenden Unternehmen innerhalb einer umsatzsteuerrechtlichen Organschaft bzw. von getrennt zur Statistik meldenden Bereichen innerhalb eines Unternehmens. Ist keine Nummer zugeteilt worden, bleibt dieses Feld leer.
Der Bereich "Parameter"
Stellt IDES Fehler beim Einlesen fest, können diese direkt in den Intrastat-Monatsmeldungen korrigiert werden. Haben Sie die Fehler korrigiert, aktivieren Sie den Status þ dieses Feldes und wiederholen Sie die Erstellung der Meldedaten.
Wenn Sie diese Option aktivieren, kommen die Monatsmeldungen nicht in den Filialverbund, d.h. diese werden beim Austausch Filiale/Zentrale und umgekehrt nicht berücksichtigt.
Bei Aktivierung dieser Option erscheinen die Monatsmeldungen nicht in der vorgelagerten Auswahltabelle.
Aktivieren Sie diese Option, wenn die Monatsmeldungen nicht in der Auswahltabelle erscheinen sollen.
Der Bereich "Gesamtsummen/Vorgaben"
Steuernummer des Auskunftspflichtigen, die dieser im Rahmen seiner Umsatzsteuer-Voranmeldung anzugeben hat.
Hinweis: Steuernummer |
Bei der hier geforderten Steuernummer handelt es sich nicht um die Umsatzsteuer-Identifikationsnummer, die vom Bundesamt für Finanzen -Außenstelle Saarlouis- zugeteilt wird und bei innergemeinschaftlichen Lieferungen auf den Rechnungen anzugeben ist. |
Bundesland, in dem das für die Veranlagung zur Umsatzsteuer zuständige Finanzamt seinen Sitz hat.
Die Menüleiste:
Mit der Funktionstaste [F10] werden Änderungen gespeichert und der Dialog geschlossen.
|
Mit [SHIFT]+[F10] können Sie Änderungen speichern ohne den Dialog zu verlassen.
|
Die Tastenkombination [ALT]+[M] öffnet ein Menü mit zusätzlichen Optionen, z.B. Wechsel in die Stammdaten, Aufruf der Belegbearbeitung, Taschenrechner etc.
|
Wird eine Monatsmeldung neu angelegt und sollen die Daten von einer bereits bestehenden Monatsmeldung übernommen werden, drücken Sie auf dem Feld ABRECHNUNGSNUMMER die Funktionstaste [F9] nachdem Sie einen neuen Schlüssel in das Feld eingetragen haben.
|