Belegnummernkreise anpassen

<< Hier KLicken um eine Inhaltsübersicht anzuzeigen >>

Navigation:  Jahreswechsel in der BüroWARE > Jahreswechsel durchführen > Vorbereitende Arbeiten für den Jahreswechsel >

Belegnummernkreise anpassen

Belegnummernkreise

 

Belegnummern werden beim Jahreswechsel nicht automatisch zurückgesetzt.

Neue Belegnummern können in der Warenwirtschaft im Firmenstamm > Einstellungen > Belegzeiträume verwaltet werden.

 

 

 So können Sie neue Belegnummernkreise definieren:

 

1. Starten Sie die BüroWARE

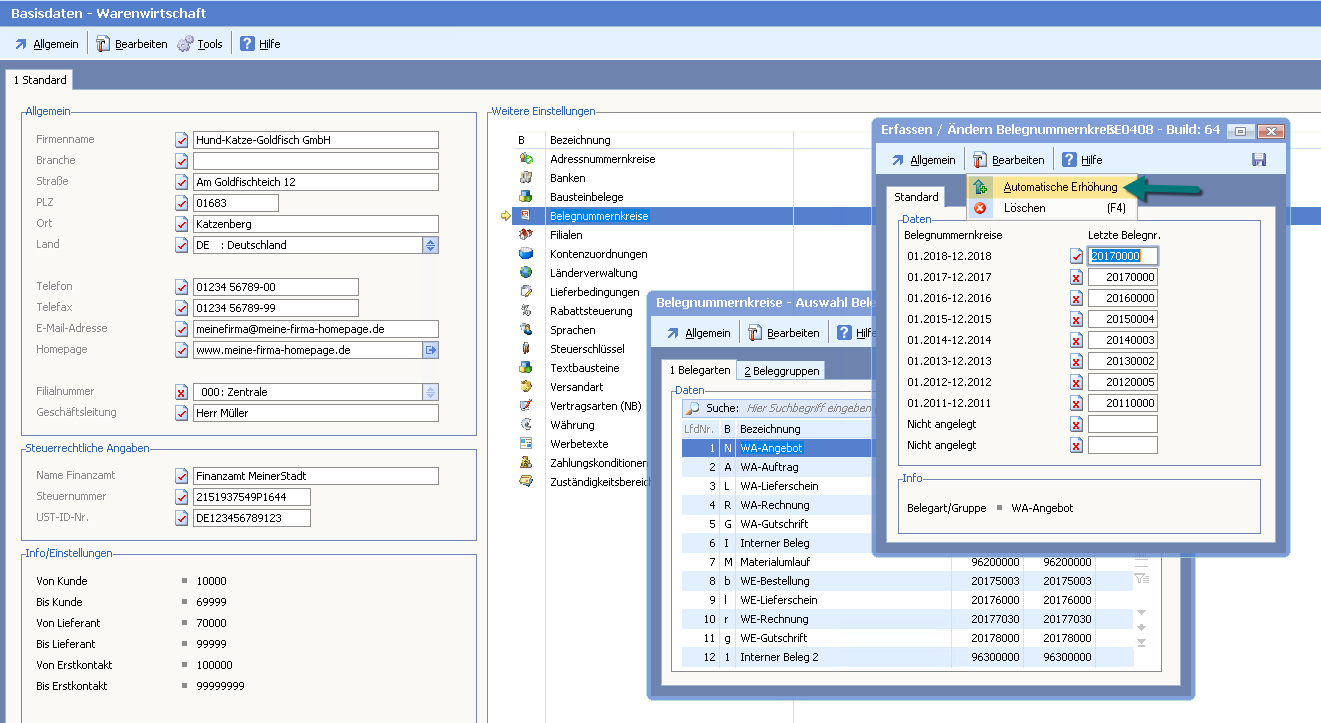
2. Öffnen Sie im Bereich "Einstellungen" die Belegnummernkreise (siehe Abbildung).

 

   

 

 

Das Programm öffnet die Belegnummernkreise - Auswahl Belegart/Gruppe.
 

 

3. Wählen Sie zunächst die Belegart aus (hier im Beispiel "WA-Angebot"), für die Sie Nummernkreise definieren möchten.

4. Drücken Sie die [RETURN]-Taste oder klicken Sie mit der Maus auf den Menüeintrag "Bearbeiten > Nummernkreise Bearbeiten".
Der Dialog "Nummernkreise: WA-Angebot" wird geöffnet.
 

 

Im Menü "Bearbeiten" können Sie zusätzlich eine Automatik für die Erhöhung festlegen.

 

 

 

 

Hier können Erhöhung und Rundung festgelegt werden.

 

 

Die Belegnummerierung dient der Festlegung von Belegnummernkreisen für Belegarten und Gruppen im Bereich Ein- und Verkauf.

 

BüroWAREverwaltet die Belegnummernkreise geschäftsjahresbezogen und bietet damit die Möglichkeit, pro Belegzeitraum verschiedene Nummernkreise zu definieren.

Beim Jahreswechsel erfolgt dann automatisch ein Vortrag ggf. inkl. der Addition eines Schwellwertes.

 

Tipp: Belegnummer

Vergeben Sie je Belegart eine eindeutige Belegnummer, so dass die Belege schon anhand der Belegnummer unterschieden werden können. Wenn Sie die Finanzbuchhaltung einsetzen, so ist es unbedingt erforderlich, für die fiburelevanten Belege eindeutige Klassifizierungen festzulegen!

 

Beispiel für die automatische Berechnung der Belegnummer bei einem Nummerkreis mit Jahreszahl:

Letzte Belegnummer in 2017 -> 20178457 -> hinterlegter Schwellwert: 10000 / abrunden

Neue Belegnummer in 2018 -> 20180000

 

Beispiel für die automatische Berechnung der Belegnummer bei einem Nummerkreis mit Belegkreisziffer und 2stelliger Jahreszahl:

Letzte Belegnummer in 2017 -> 11708457 -> hinterlegter Schwellwert: 100000 / abrunden

Neue Belegnummer in 2018 -> 11800000

 
 
 

 

Info:

Identnummer

Bei einer Belegumwandlung (z.B. von Angebot in Auftrag) erhält der Zielbeleg (im Beispiel der Auftrag) die gleiche Identnummer wie das Angebot. Somit können zu jedem Beleg die Vorgängerbelege angezeigt werden. Bei den Positionen verhält es sich ebenso.